C++的JSON开发包-RapidJSON
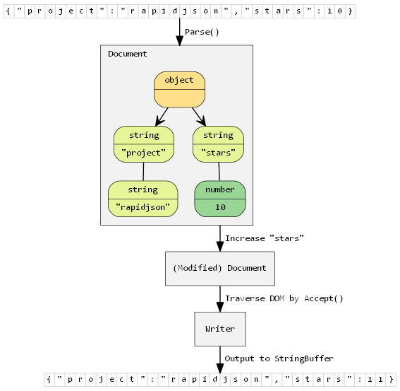
Rapidjson 是一个 C++ 开发的快速 JSON 解析器和生成器,使用 SAX/DOM 风格的 API 设计。采用MIT协议授权。
JSON(JavaScript Object Notation)是一个轻量的数据交换格式,RapidJSON应该完全遵从RFC7159/ECMA-404。

主要特点:
RapidJSON是一个C++的JSON解析器及生成器。它的灵感来自RapidXml。
RapidJSON小而全。它同时支持SAX和DOM风格的API。SAX解析器只有约500行代码。
RapidJSON快。它的性能可与strlen()相比。可支持SSE2/SSE4.1加速。
RapidJSON独立。它不依赖于BOOST等外部库。它甚至不依赖于STL。
RapidJSON对内存友好。在大部分32/64位机器上,每个JSON值只占16或20字节(除字符串外)。它预设使用一个快速的内存分配器,令分析器可以紧凑地分配内存。
RapidJSON对Unicode友好。它支持UTF-8、UTF-16、UTF-32 (大端序/小端序),并内部支持这些编码的检测、校验及转码。例如,RapidJSON可以在分析一个UTF-8文件至DOM时,把当中的JSON字符串转码至UTF-16。它也支持代理对(surrogate pair)及"\\u0000"(空字符)。
最新版本:1.0
项目主页:https://github.com/miloyip/rapidjson